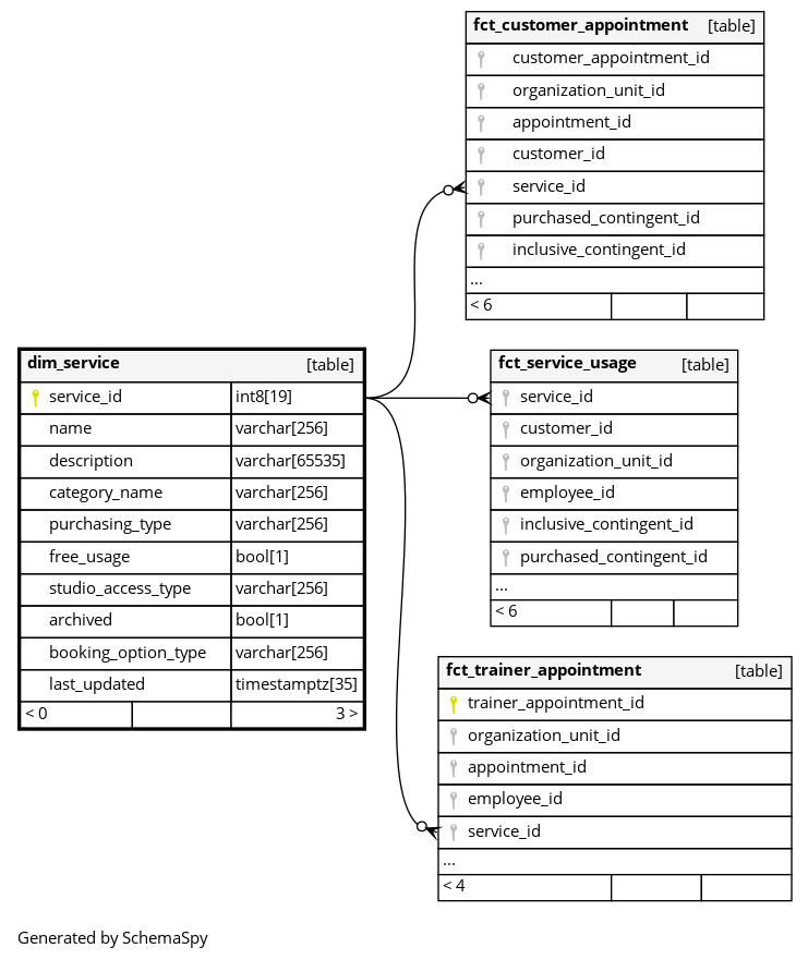
Columns
| Column | Type | Size | Nulls | Auto | Default | Children | Parents | Comments | |||||||||
|---|---|---|---|---|---|---|---|---|---|---|---|---|---|---|---|---|---|
| service_id | int8 | 19 | null |
|
|
The primary key of this table. System column calculated by the source System. |
|||||||||||
| name | varchar | 256 | √ | null |
|
|
The name of the service |
||||||||||
| description | varchar | 65535 | √ | null |
|
|
The description of the service. NULLs are filled with |
||||||||||
| category_name | varchar | 256 | √ | null |
|
|
A common group (both user defined or system-given) this service can be categorized into (eg. |
||||||||||
| purchasing_type | varchar | 256 | √ | null |
|
|
How customers can pay to use this service. One of |
||||||||||
| free_usage | bool | 1 | √ | null |
|
|
Whether or not the service is free (derived from booking_option_type = ‘FREE_USAGE’) |
||||||||||
| studio_access_type | varchar | 256 | √ | null |
|
|
For who this service is available, such as: * MAIN_STUDIO: service is only provided at the customers home studio (the studio, that’s related to his main contract) * ALL_STUDIOS: service is provided at all studios the customer can access * RESTRICTED_STUDIOS: service is only provided at a specific set of studios to the customer |
||||||||||
| archived | bool | 1 | √ | null |
|
|
Permanently removed but kept for historic relations. |
||||||||||
| booking_option_type | varchar | 256 | √ | null |
|
|
How a service can be booked: * USAGE_REQUIRES_CONTINGENT: service can be booked only with a usage of a purchased or inclusive contingent e.g via using a voucher or a specific tariff of the contract that user has * FREE_USAGE: service can be booked without any cost in contingent * DISPLAY_ONLY: used for MySports. Customers are not able to book this class. They can only see when this class will take place |
||||||||||
| last_updated | timestamptz | 35 | √ | null |
|
|
System column. UTC Timestamp at which entry was calculated (lags shortly behind source system). |



