Columns
| Column | Type | Size | Nulls | Auto | Default | Children | Parents | Comments | |||
|---|---|---|---|---|---|---|---|---|---|---|---|
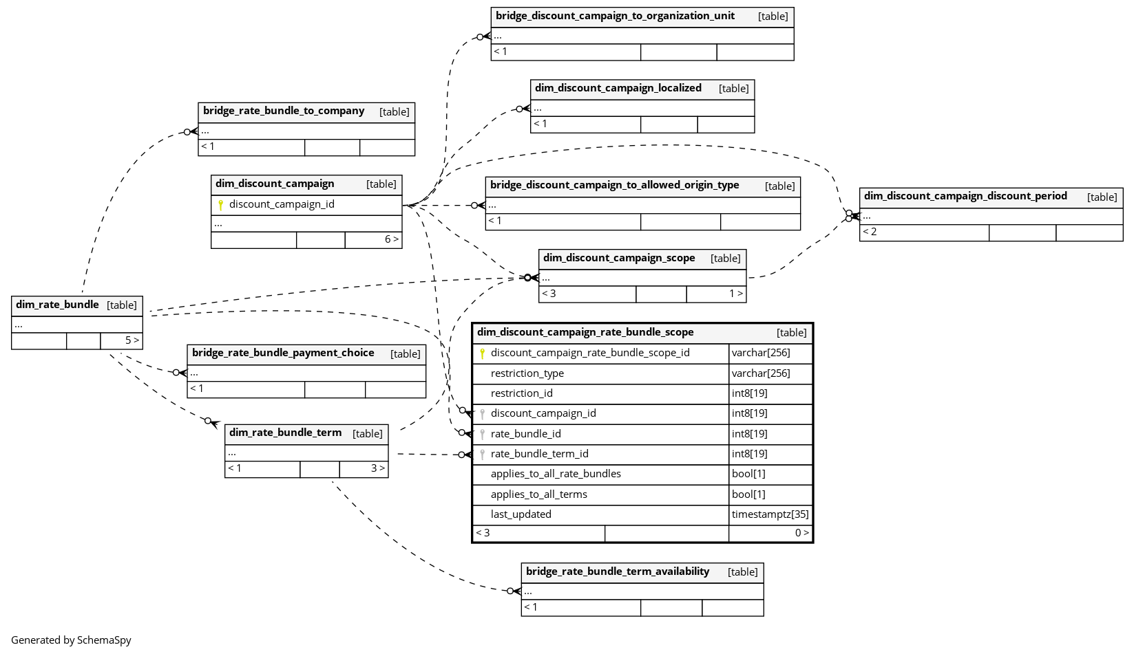
| discount_campaign_rate_bundle_scope_id | varchar | 256 | null |
|
|
Surrogate primary key derived from restriction_type and restriction_id. |
|||||
| restriction_type | varchar | 256 | √ | null |
|
|
The type of price component this scope entry targets.One of: * RATE_BUNDLE: Scope over the main contract rate bundle price. * FLAT_FEE: Scope over a flat-fee rate bundle price. * MODULE: Scope over an optional add-on module price. |
||||
| restriction_id | int8 | 19 | √ | null |
|
|
The id from the source restriction table. Unique within each restriction_type. |
||||
| discount_campaign_id | int8 | 19 | √ | null |
|
|
The discount campaign this rate bundle scope entry belongs to. |
||||
| rate_bundle_id | int8 | 19 | √ | null |
|
|
The rate bundle in scope for this campaign restriction. NULL means the campaign applies to all rate bundles of that restriction type. |
||||
| rate_bundle_term_id | int8 | 19 | √ | null |
|
|
The specific rate bundle term in scope. NULL means the campaign applies to all terms of the rate bundle. Always NULL when rate_bundle_id is NULL. |
||||
| applies_to_all_rate_bundles | bool | 1 | √ | null |
|
|
True when rate_bundle_id is NULL, meaning this campaign restriction covers all rate bundles of the given restriction type without exception. |
||||
| applies_to_all_terms | bool | 1 | √ | null |
|
|
True when rate_bundle_term_id is NULL, meaning this campaign restriction covers all terms of the scoped rate bundle. |
||||
| last_updated | timestamptz | 35 | √ | null |
|
|
System column. UTC Timestamp at which entry was calculated (lags shortly behind source system). |


