Columns
| Column | Type | Size | Nulls | Auto | Default | Children | Parents | Comments | ||||||||||||||||||
|---|---|---|---|---|---|---|---|---|---|---|---|---|---|---|---|---|---|---|---|---|---|---|---|---|---|---|
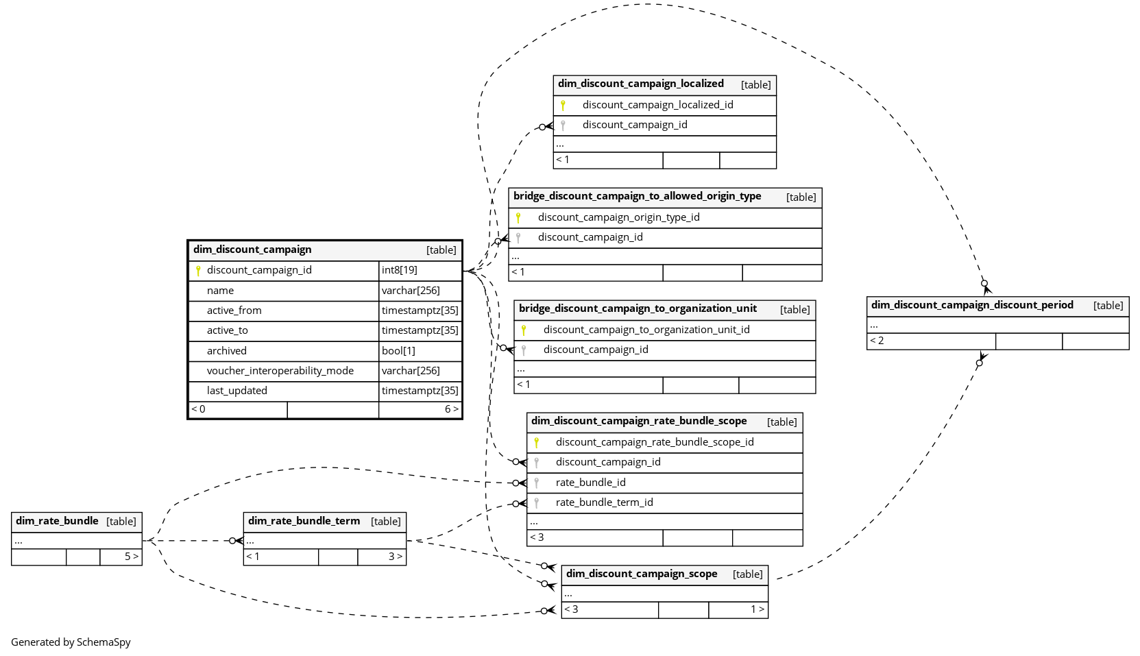
| discount_campaign_id | int8 | 19 | null |
|
|
The primary key of this table. |
||||||||||||||||||||
| name | varchar | 256 | √ | null |
|
|
The internal administrative name of the discount campaign as entered by the studio administrator. Not customer-facing — see dim_discount_campaign_localized for translated public names. |
|||||||||||||||||||
| active_from | timestamptz | 35 | √ | null |
|
|
UTC timestamp marking the start of the campaign’s validity window (inclusive). Always set. |
|||||||||||||||||||
| active_to | timestamptz | 35 | √ | null |
|
|
UTC timestamp marking the end of the campaign’s validity window (inclusive). NULL means the campaign has no expiry date and remains active indefinitely. |
|||||||||||||||||||
| archived | bool | 1 | √ | null |
|
|
True if the campaign has been soft-deleted and is no longer available for new activations. Archived campaigns are retained for historical reference. |
|||||||||||||||||||
| voucher_interoperability_mode | varchar | 256 | √ | null |
|
|
Controls how this campaign interacts with discount vouchers when both are active.One of: * ALLOW_DISCOUNT_VOUCHERS: Discount vouchers can be combined with this campaign simultaneously (default). * DISALLOW_DISCOUNT_VOUCHERS: Discount vouchers are blocked while this campaign is active; the campaign takes full precedence. * VOUCHER_REPLACES_DISCOUNT: When a customer redeems a discount voucher, the voucher replaces this campaign discount entirely. |
|||||||||||||||||||
| last_updated | timestamptz | 35 | √ | null |
|
|
System column. UTC Timestamp at which entry was calculated (lags shortly behind source system). |


