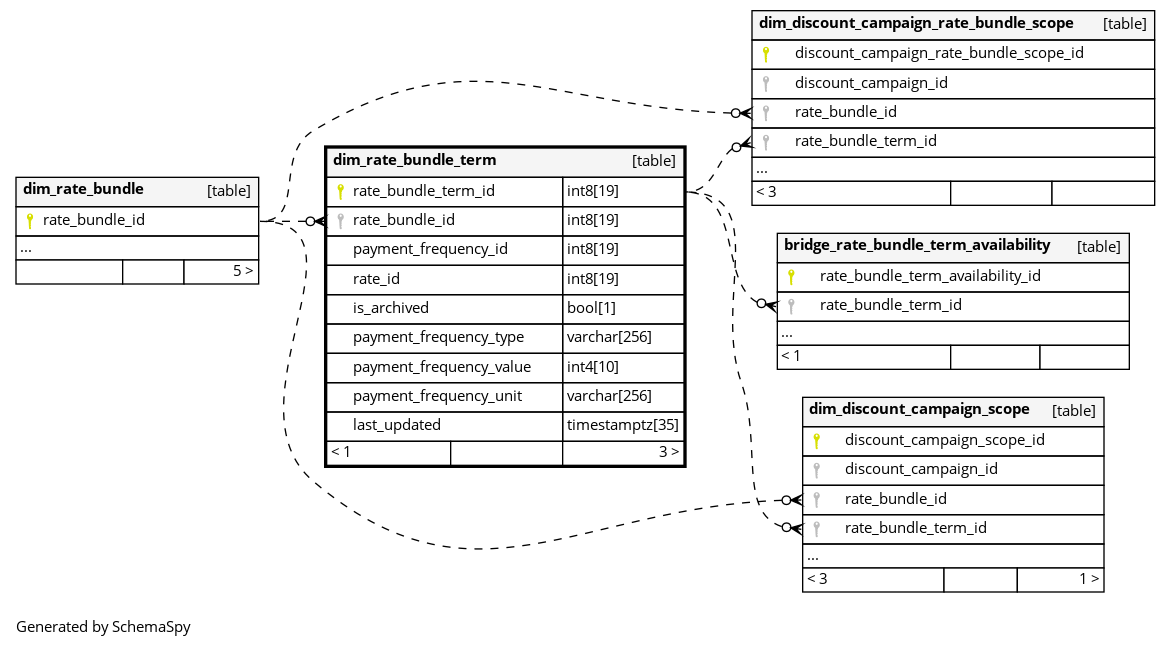
Columns
| Column | Type | Size | Nulls | Auto | Default | Children | Parents | Comments | |||||||||
|---|---|---|---|---|---|---|---|---|---|---|---|---|---|---|---|---|---|
| rate_bundle_term_id | int8 | 19 | null |
|
|
The primary key of this table. System column calculated by the source System. |
|||||||||||
| rate_bundle_id | int8 | 19 | √ | null |
|
|
The rate bundle that owns the term. |
||||||||||
| payment_frequency_id | int8 | 19 | √ | null |
|
|
The payment frequency configuration used by the bundle term. |
||||||||||
| rate_id | int8 | 19 | √ | null |
|
|
The rate (tariff) attached to the bundle term. |
||||||||||
| is_archived | bool | 1 | √ | null |
|
|
Whether the bundle term is archived. |
||||||||||
| payment_frequency_type | varchar | 256 | √ | null |
|
|
Type of payment frequency for the bundle term. |
||||||||||
| payment_frequency_value | int4 | 10 | √ | null |
|
|
The numeric value of the payment frequency (for example, 1 for monthly). |
||||||||||
| payment_frequency_unit | varchar | 256 | √ | null |
|
|
The unit of the payment frequency value (for example, MONTH). |
||||||||||
| last_updated | timestamptz | 35 | √ | null |
|
|
System column. UTC Timestamp at which entry was calculated (lags shortly behind source system). |


