Columns
| Column | Type | Size | Nulls | Auto | Default | Children | Parents | Comments | |||
|---|---|---|---|---|---|---|---|---|---|---|---|
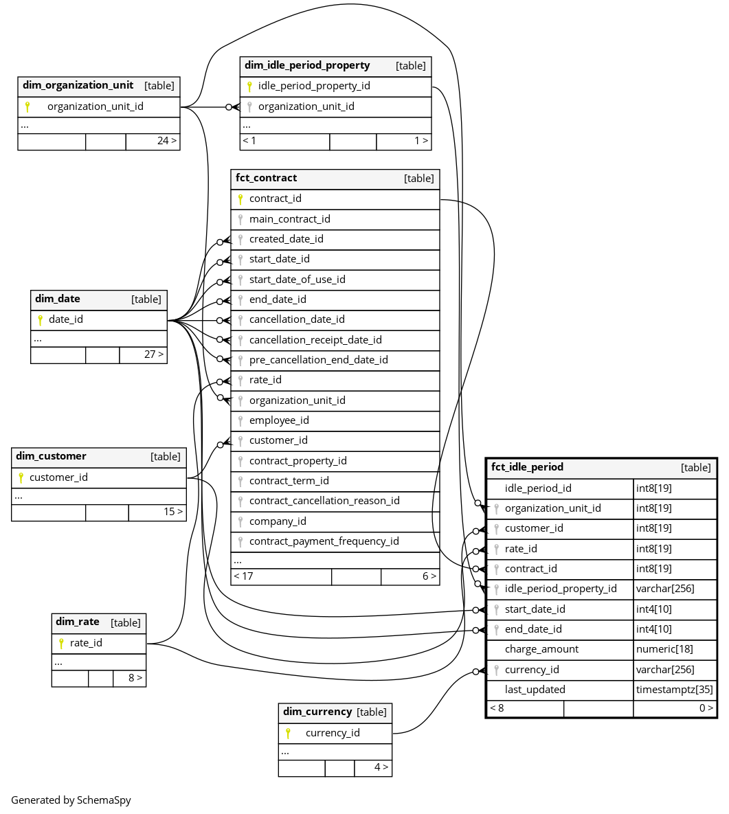
| idle_period_id | int8 | 19 | null |
|
|
The primary key of this table. System column calculated by the source System. |
|||||
| organization_unit_id | int8 | 19 | √ | null |
|
|
The gym (organization_unit) in which the customer went idle. |
||||
| customer_id | int8 | 19 | √ | null |
|
|
The person who went idle. |
||||
| rate_id | int8 | 19 | √ | null |
|
|
The rate of the (main) contract which is on idle, if this idle_period is about a specific contract. |
||||
| contract_id | int8 | 19 | √ | null |
|
|
The (main) contract which is on idle, if this idle_period is about a specific contract. |
||||
| idle_period_property_id | varchar | 256 | √ | null |
|
|
Additional values describing this idle period. |
||||
| start_date_id | int4 | 10 | √ | null |
|
|
The first date at which the idle period is valid. |
||||
| end_date_id | int4 | 10 | √ | null |
|
|
The last date at which the idle period is valid. |
||||
| charge_amount | numeric | 19,2 | √ | null |
|
|
The fee charged for this period, instead of the usual contract fee. |
||||
| currency_id | varchar | 256 | √ | null |
|
|
The system of money in which the charge amount is denominated. |
||||
| idle_period_fee_calculation_type | varchar | 255 | √ | null |
|
|
Determines how the fee for the idle period is calculated. Values
|
||||
| idle_period_fee_calculation_percentage | numeric | 19,2 | √ | null |
|
|
The percentage of the regular contract rate charged during the idle period. Only populated when idle_period_fee_calculation_type is RELATIVE. |
||||
| idle_period_fee_calculation_amount | numeric | 23,6 | √ | null |
|
|
The fixed monetary amount charged for the idle period. Only populated when idle_period_fee_calculation_type is ABSOLUTE. |
||||
| idle_period_fee_calculation_term_unit | varchar | 255 | √ | null |
|
|
The time unit of each billing sub-term when the fee calculation is term-based. Only populated when idle_period_fee_calculation_type is TERM_BASED. Values
|
||||
| idle_period_fee_calculation_term_value | int4 | 10 | √ | null |
|
|
The numeric duration of each billing sub-term when the fee calculation is term-based. Only populated when idle_period_fee_calculation_type is TERM_BASED. |
||||
| unlimited | bool | 1 | √ | null |
|
|
Indicates whether the idle period is open-ended with no fixed end date. |
||||
| recurring_idle_period_charges | bool | 1 | √ | null |
|
|
Indicates whether the fee is charged repeatedly for each sub-term throughout the idle period. Only relevant when idle_period_fee_calculation_type is TERM_BASED. |
||||
| int8 | 19 | √ | null |
|
|
Reference to the parent idle period that controls this sub-contract idle period. When set, this record is a module sub-contract freeze linked to and controlled by a main contract freeze. |
|||||
| used_free_terms_in_days | int4 | 10 | √ | null |
|
|
The number of free (no-charge) days already consumed from the idle period configuration allowance at the time this idle period was created. |
||||
| last_updated | timestamptz | 35 | √ | null |
|
|
System column. UTC Timestamp at which entry was calculated (lags shortly behind source system). |



