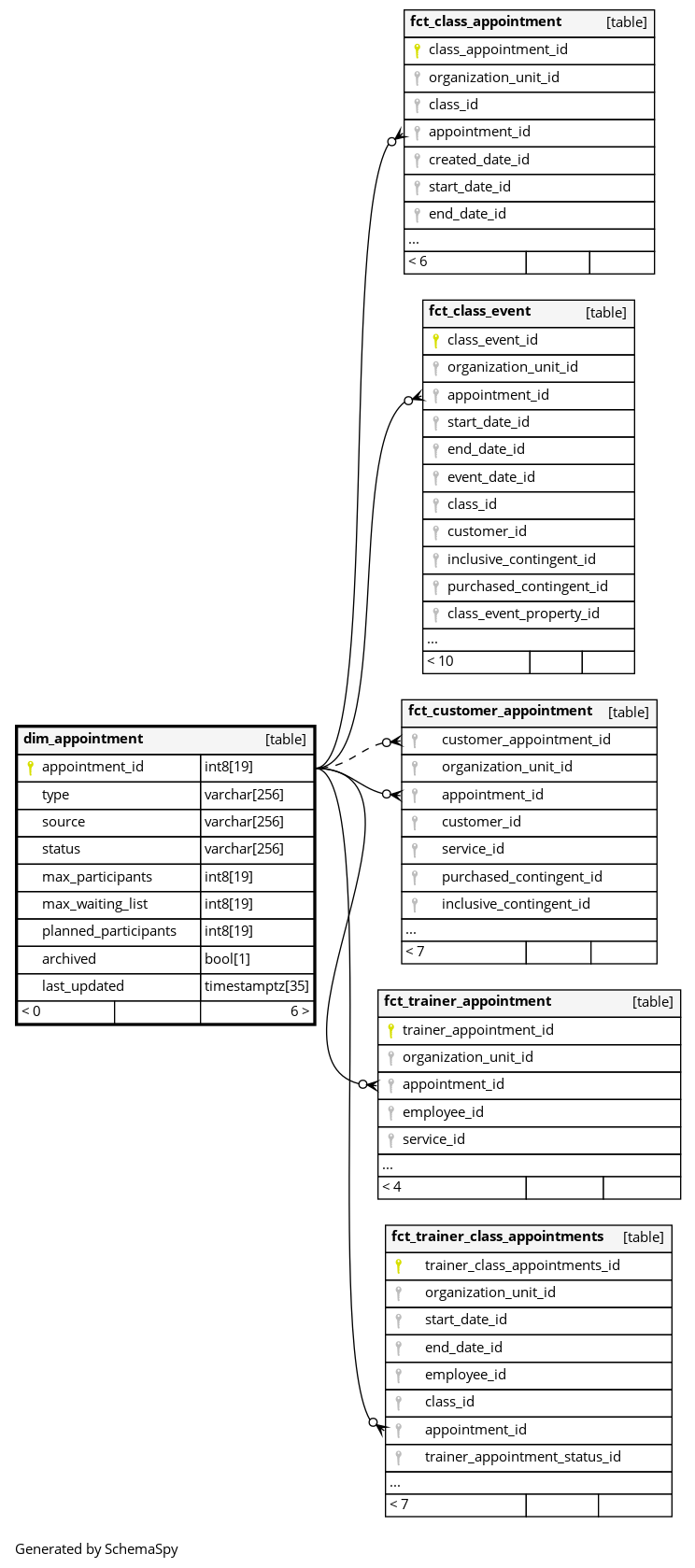
Columns
| Column | Type | Size | Nulls | Auto | Default | Children | Parents | Comments | ||||||||||||||||||
|---|---|---|---|---|---|---|---|---|---|---|---|---|---|---|---|---|---|---|---|---|---|---|---|---|---|---|
| appointment_id | int8 | 19 | null |
|
|
The primary key of this table. System column calculated by the source System. Unique identifier for an appointment. |
||||||||||||||||||||
| type | varchar | 256 | √ | null |
|
|
If this appointment is a TRIAL_SESSION, SINGLE_APPOINTMENT or COURSE_APPOINTMENT. |
|||||||||||||||||||
| source | varchar | 256 | √ | null |
|
|
Through which system this appointment was created. * WEBCLIENT: Appointment created on Systems website by employee. * OPEN_API: Appointment created via the Systems open API (eg partner integration) * CONNECT_API: Appointment created via the Systems public API (eg tenant website) * PUBLIC_API_LEGACY: Appointment created via a deprecated API (eg tenant website) * MYSPORTS: Appointment created via Mysports/Branded App or mysports.com * TOUCHPOINT: Appointment created via Touchpoint, a self service solution enabling members to book additional modules via touch screen in the studio. * ONLINE_CHECKOUT_PAGE: Appointment created via Studio Pages feature (See Settings > Websites > Studio pages) |
|||||||||||||||||||
| status | varchar | 256 | √ | null |
|
|
The state of the appointment booking. PLANNED (appointment is planned to take place or did already take place), DELETED or CANCELED. |
|||||||||||||||||||
| max_participants | int8 | 19 | √ | null |
|
|
How many participants are allowed in the appointment |
|||||||||||||||||||
| max_waiting_list | int8 | 19 | √ | null |
|
|
How many participants are allowed in the waiting list |
|||||||||||||||||||
| planned_participants | int8 | 19 | √ | null |
|
|
How many participants are expected in the appointment |
|||||||||||||||||||
| archived | bool | 1 | √ | null |
|
|
Permanently removed but kept for historic relations. |
|||||||||||||||||||
| last_updated | timestamptz | 35 | √ | null |
|
|
System column. UTC Timestamp at which entry was calculated (lags shortly behind source system). |



