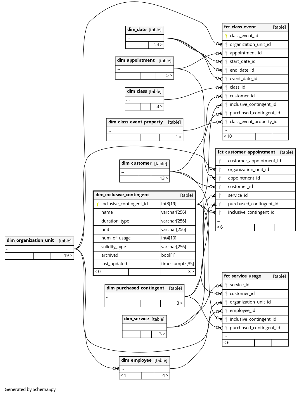
Columns
| Column | Type | Size | Nulls | Auto | Default | Children | Parents | Comments | |||||||||
|---|---|---|---|---|---|---|---|---|---|---|---|---|---|---|---|---|---|
| inclusive_contingent_id | int8 | 19 | null |
|
|
The primary key of this table. System column calculated by the source System. |
|||||||||||
| name | varchar | 256 | √ | null |
|
|
Name of the rate (contract tariff) this contingent belongs to |
||||||||||
| duration_type | varchar | 256 | √ | null |
|
|
Duration period for which this contingent is active, e.g., DAY, MONTH, YEAR, etc. |
||||||||||
| unit | varchar | 256 | √ | null |
|
|
Unit type: FLAT for unlimited usage or TIMES for a limited number of uses |
||||||||||
| num_of_usage | int4 | 10 | √ | null |
|
|
How many times this contingent can be used |
||||||||||
| validity_type | varchar | 256 | √ | null |
|
|
How long this contingent is valid |
||||||||||
| archived | bool | 1 | √ | null |
|
|
Permanently removed but kept for historic relations. |
||||||||||
| last_updated | timestamptz | 35 | √ | null |
|
|
System column. UTC Timestamp at which entry was calculated (lags shortly behind source system). |



