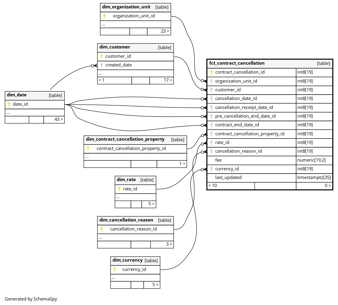
Columns
| Column | Type | Size | Nulls | Auto | Default | Children | Parents | Comments | |||
|---|---|---|---|---|---|---|---|---|---|---|---|
| contract_cancellation_id | int8 | 19 | null |
|
|
The primary key of this table. System column calculated by the source System. |
|||||
| organization_unit_id | int8 | 19 | null |
|
|
The home studio of the customer whose contract is canceled |
|||||
| customer_id | int8 | 19 | null |
|
|
The customer whose contract was canceled |
|||||
| cancellation_date_id | int8 | 19 | null |
|
|
Date when a contracts cancellation comes into effect, ending the contract. |
|||||
| cancellation_receipt_date_id | int8 | 19 | null |
|
|
The date when the receipt of cancellation was provided |
|||||
| pre_cancellation_end_date_id | int8 | 19 | null |
|
|
The contract end date before cancellation |
|||||
| contract_end_date_id | int8 | 19 | null |
|
|
The end date of the contract |
|||||
| contract_cancellation_property_id | int8 | 19 | null |
|
|
The property of the contract cancellation such as origin, if there were extraordinary conditions to cancel contract, etc |
|||||
| rate_id | int8 | 19 | null |
|
|
The tariff of the contract generating an income |
|||||
| cancellation_reason_id | int8 | 19 | null |
|
|
The reason why the contract was canceled |
|||||
| fee | numeric | 19,2 | null |
|
|
Amount of fee that a customer must pay for the cancellation |
|||||
| currency_id | int8 | 19 | null |
|
|
The system of money in which income was generated. |
|||||
| last_updated | timestamptz | 35 | √ | null |
|
|
System column. UTC Timestamp at which entry was calculated (lags behind source system). |

