Columns
| Column | Type | Size | Nulls | Auto | Default | Children | Parents | Comments | |||
|---|---|---|---|---|---|---|---|---|---|---|---|
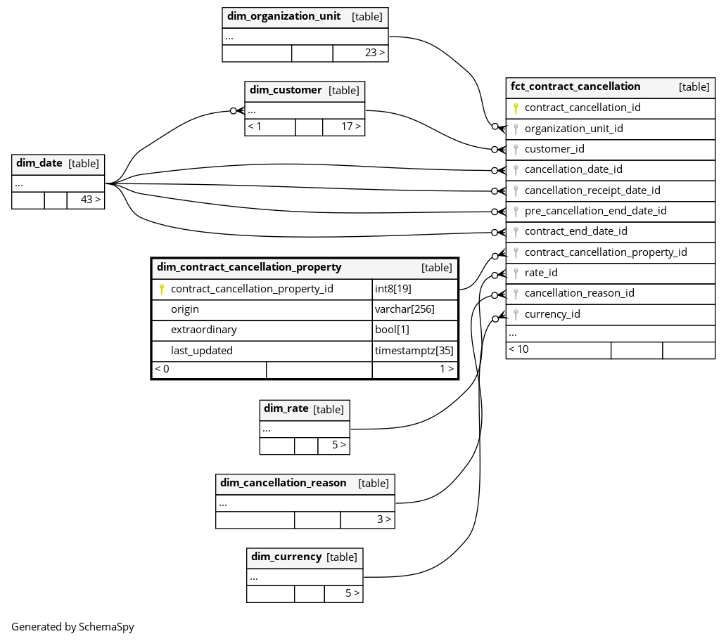
| contract_cancellation_property_id | int8 | 19 | null |
|
|
The primary key of this table. |
|||||
| origin | varchar | 256 | null |
|
|
Who or what initiated contract cancellation |
|||||
| extraordinary | bool | 1 | null |
|
|
If the contract was canceled before or after terms end date due to a particular reasons |
|||||
| last_updated | timestamptz | 35 | √ | null |
|
|
System column. UTC Timestamp at which entry was calculated (lags behind source system). |

