Columns
| Column | Type | Size | Nulls | Auto | Default | Children | Parents | Comments | |||
|---|---|---|---|---|---|---|---|---|---|---|---|
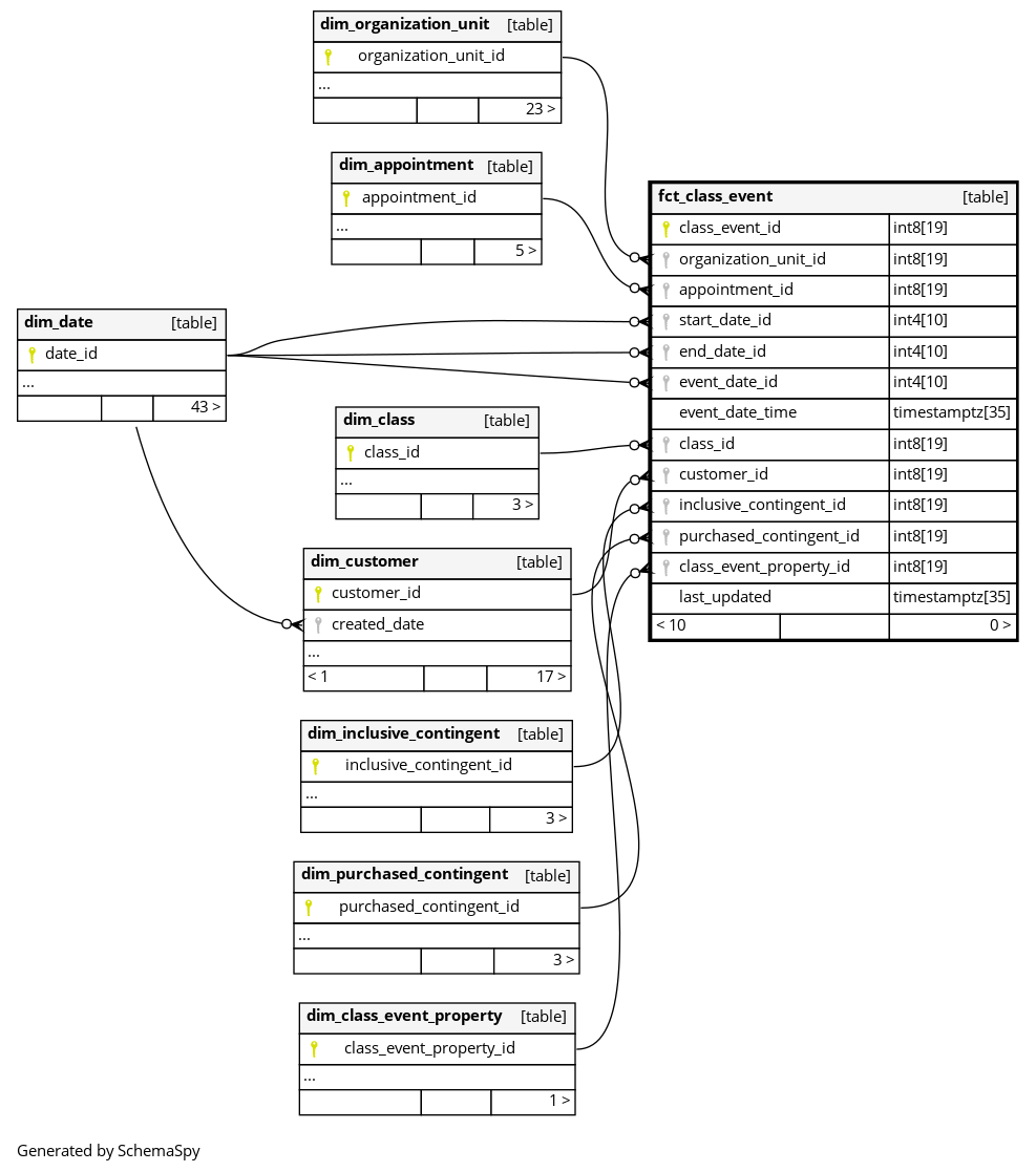
| class_event_id | int8 | 19 | null |
|
|
The primary key of this table. System column calculated by the source System. |
|||||
| organization_unit_id | int8 | 19 | null |
|
|
The id of a studio where appointment take place |
|||||
| appointment_id | int8 | 19 | null |
|
|
The id of appointment where a customer wants to participate |
|||||
| start_date_id | int4 | 10 | null |
|
|
Start date of appointment |
|||||
| end_date_id | int4 | 10 | null |
|
|
End date of appointment |
|||||
| event_date_id | int4 | 10 | null |
|
|
The date when appointment was created |
|||||
| event_date_time | timestamptz | 35 | null |
|
|
The timestamp of the appointment creation date |
|||||
| class_id | int8 | 19 | null |
|
|
The id of a related class of the appointment |
|||||
| customer_id | int8 | 19 | null |
|
|
The id of the customer |
|||||
| inclusive_contingent_id | int8 | 19 | √ | null |
|
|
The id of inclusive contingent which was used for bookingIf NULL inclusive contingent was not used to book a class |
||||
| purchased_contingent_id | int8 | 19 | √ | null |
|
|
The id of purchased contingent which was used for booking. If NULL purchased contingent was not used to book a class |
||||
| class_event_property_id | int8 | 19 | null |
|
|
Appointment events properties, e.g status of the event (BOOKED, CANCELED), source - from which system event was triggered, is it booked for free or not |
|||||
| last_updated | timestamptz | 35 | √ | null |
|
|
System column. UTC Timestamp at which entry was calculated (lags behind source system). |

