Columns
| Column | Type | Size | Nulls | Auto | Default | Children | Parents | Comments | |||||||||
|---|---|---|---|---|---|---|---|---|---|---|---|---|---|---|---|---|---|
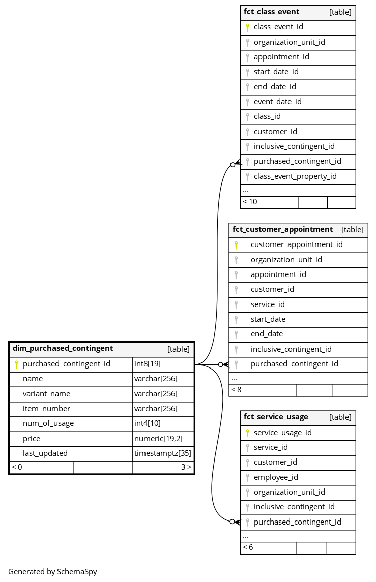
| purchased_contingent_id | int8 | 19 | null |
|
|
The primary key of this table. System column calculated by the source System. |
|||||||||||
| name | varchar | 256 | null |
|
|
Name of the contingent |
|||||||||||
| variant_name | varchar | 256 | null |
|
|
Variant name of the contingent |
|||||||||||
| item_number | varchar | 256 | null |
|
|
Item number the contingent |
|||||||||||
| num_of_usage | int4 | 10 | null |
|
|
How many times this contingent could be used initially. |
|||||||||||
| price | numeric | 19,2 | null |
|
|
How much a customer should pay for using this contingent |
|||||||||||
| last_updated | timestamptz | 35 | √ | null |
|
|
System column. UTC Timestamp at which entry was calculated (lags behind source system). |

