Columns
| Column | Type | Size | Nulls | Auto | Default | Children | Parents | Comments | ||||||||||||
|---|---|---|---|---|---|---|---|---|---|---|---|---|---|---|---|---|---|---|---|---|
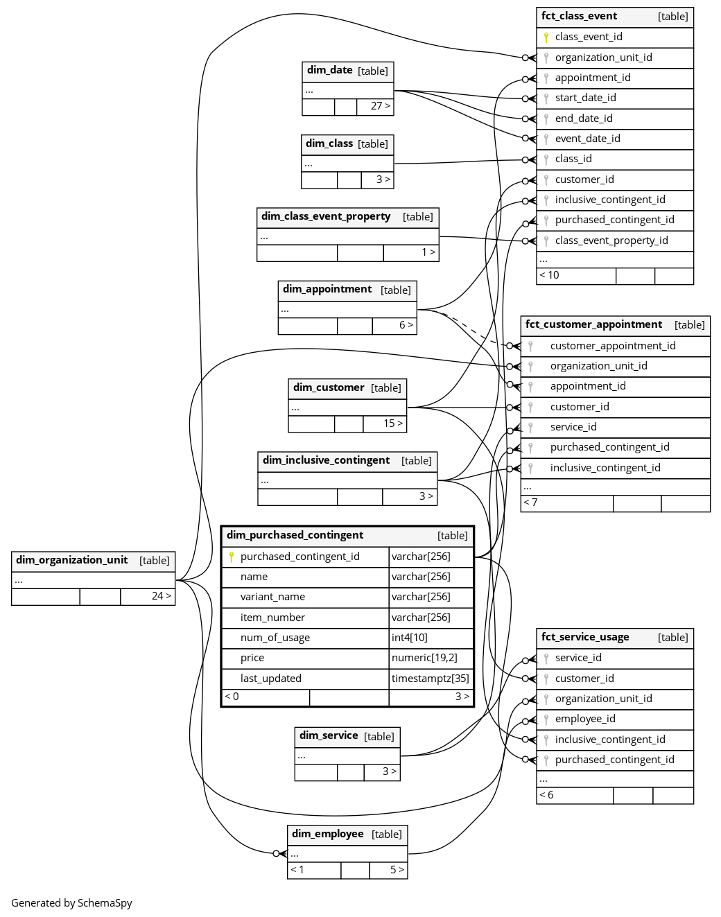
| purchased_contingent_id | int8 | 19 | null |
|
|
Unique identifier for the purchased service package. |
||||||||||||||
| name | varchar | 256 | √ | null |
|
|
Display name of the service package as shown to customers at point of sale (e.g., ‘10-Class Pass’, ‘Day Pass’, ‘60-Minute Personal Training’). NULL for packages not created through a sale transaction. |
|||||||||||||
| variant_name | varchar | 256 | √ | null |
|
|
Product variant specification indicating size, duration, or quantity (e.g., ‘10 sessions’, ‘30 days’, ‘Single Entry’). NULL for packages not created through a sale transaction. |
|||||||||||||
| item_number | varchar | 256 | √ | null |
|
|
Product identifier used for inventory and sales tracking across the organization. NULL for packages not created through a sale transaction. |
|||||||||||||
| num_of_usage | int4 | 10 | √ | null |
|
|
Total number of times this package can be used as originally purchased (e.g., 10 for a 10-class pass, 1 for a day pass). For time-based packages, represents duration in minutes. |
|||||||||||||
| price | numeric | 19,2 | √ | null |
|
|
Amount the customer paid for this service package at the time of purchase, potentially including discounts applied during the transaction. NULL for packages not created through a sale transaction. |
|||||||||||||
| service_id | int8 | 19 | √ | null |
|
|
The specific service or benefit that this package grants access to (e.g., group fitness classes, personal training, sauna access). |
|||||||||||||
| customer_id | int8 | 19 | √ | null |
|
|
The customer who owns this service package and can use the remaining credits. |
|||||||||||||
| organization_unit_id | int8 | 19 | √ | null |
|
|
The gym location where this package was purchased. May determine where the package can be used depending on service access rules. NULL for packages not created through a sale transaction. |
|||||||||||||
| purchase_time | timestamp | 29,6 | √ | null |
|
|
Exact date and time when the package was purchased, shown in the gym’s local timezone for accurate business hours analysis. NULL for packages not created through a sale transaction. |
|||||||||||||
| product_id | varchar | 256 | √ | null |
|
|
||||||||||||||
| contingent_type | varchar | 256 | √ | null |
|
|
How usage is measured: APPOINTMENT_BASED (counted by number of bookings/visits), TIME_BASED (measured in minutes of usage), CHECKIN_BASED (entry-based access), USAGE_BASED (general usage counting), BUNDLE_BASED (package of services), or BUDDY_BASED (allows bringing guests). Day passes use CHECKIN_BASED with num_of_usage = 1 — there is no separate DAY_PASS type. |
|||||||||||||
| available_usages | int4 | 10 | √ | null |
|
|
Current number of remaining uses or minutes available. Decreases each time the customer uses the service. NULL if expired or fully consumed. |
|||||||||||||
| duration_in_minutes | int4 | 10 | √ | null |
|
|
For time-based packages, the total minutes of access included. NULL for count-based packages like class passes or day tickets. |
|||||||||||||
| validity_type | varchar | 256 | √ | null |
|
|
How the usage validity window is calculated: ONE_TIME (single use with no extended validity), DAY (valid until end of day), or PERIOD (valid for a specified duration). |
|||||||||||||
| validity_term_value | int4 | 10 | √ | null |
|
|
The numeric portion of the validity duration (e.g., 30 for ‘30 days’, 3 for ‘3 months’). Combined with validity_term_unit. NULL for packages without time-based validity. |
|||||||||||||
| validity_term_unit | varchar | 256 | √ | null |
|
|
Time unit for validity period: DAY, WEEK, MONTH, or YEAR. Combined with validity_term_value to determine how long each usage remains valid after consumption. |
|||||||||||||
| expiry_date | date | 13 | √ | null |
|
|
The last date this package can be used. After this date, any remaining usage credits are forfeited and cannot be redeemed. |
|||||||||||||
| usages_valid_until | timestamp | 29,6 | √ | null |
|
|
For packages with per-usage validity windows, the timestamp when already-consumed uses expire in the local timezone of the studio. Applies to packages where each use has its own validity period. |
|||||||||||||
| usage_rate | numeric | 5,2 | √ | null |
|
|
Proportion of the package that has been consumed, from 0.0 (completely unused) to 1.0 (fully exhausted). Useful for identifying abandoned or underutilized packages. |
|||||||||||||
| last_updated | timestamptz | 35 | √ | null |
|
|
System column. UTC Timestamp at which entry was calculated (lags shortly behind source system). |



