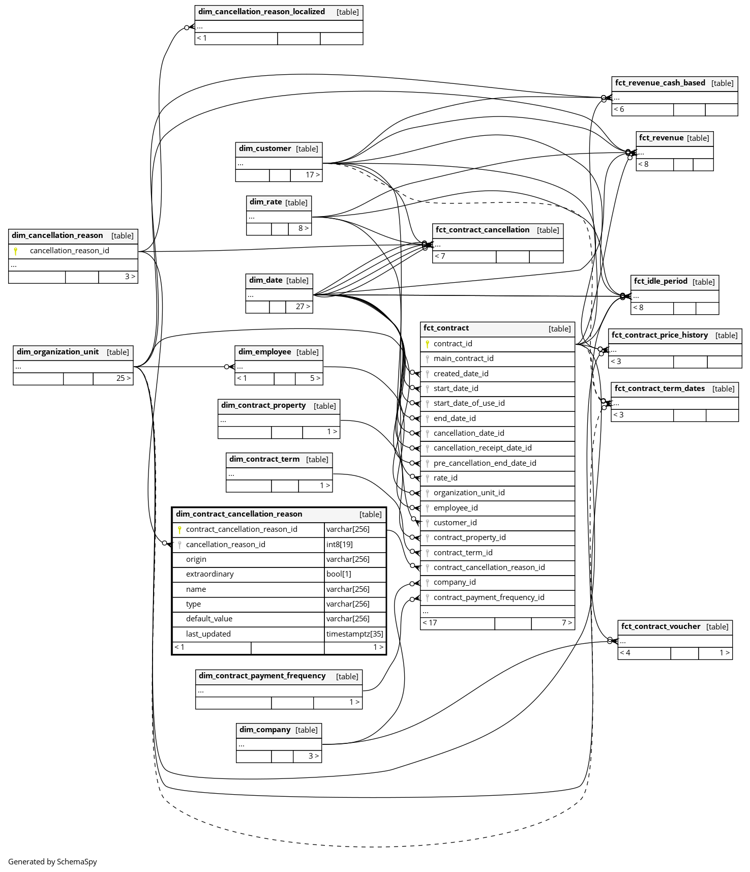
Columns
| Column | Type | Size | Nulls | Auto | Default | Children | Parents | Comments | |||
|---|---|---|---|---|---|---|---|---|---|---|---|
| contract_cancellation_reason_id | varchar | 256 | null |
|
|
The primary key of this table. |
|||||
| cancellation_reason_id | int8 | 19 | √ | null |
|
|
The cancellation reason to link to a localized |
||||
| origin | varchar | 256 | √ | null |
|
|
How the contract cancellation was initiated. Possible values:
|
||||
| extraordinary | bool | 1 | √ | null |
|
|
If the contract was canceled before or after terms end date due to a particular reasons. |
||||
| name | varchar | 256 | √ | null |
|
|
The human-readable cancellation reason text in the language of the studio where it was first created. |
||||
| type | varchar | 256 | √ | null |
|
|
Categorization of the cancellation reason. Possible values: * CONTRACT_SWITCH (membership continues with new contract), * CUSTOM (contract cancelled with custom reason), * REST_MATURITY (immediate payment of all outstanding fees due upon cancellation). |
||||
| default_value | varchar | 256 | √ | null |
|
|
System-readable value for pre-generated cancellation reasons displayed as system reasons in the source system. |
||||
| last_updated | timestamptz | 35 | √ | null |
|
|
System column. UTC Timestamp at which entry was calculated (lags shortly behind source system). |



