Columns
| Column | Type | Size | Nulls | Auto | Default | Children | Parents | Comments | ||||||
|---|---|---|---|---|---|---|---|---|---|---|---|---|---|---|
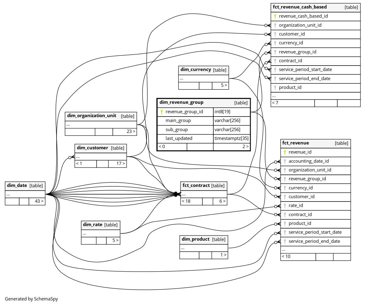
| revenue_group_id | int8 | 19 | null |
|
|
The primary key of this table. |
||||||||
| main_group | varchar | 256 | null |
|
|
Categorizing income into 3 broad types
Additionally |
||||||||
| sub_group | varchar | 256 | null |
|
|
Categorizing the main_group in finer detailsCHARGES_SALES
DEDUCTION
FEES
|
||||||||
| last_updated | timestamptz | 35 | √ | null |
|
|
System column. UTC Timestamp at which entry was calculated (lags behind source system). |



