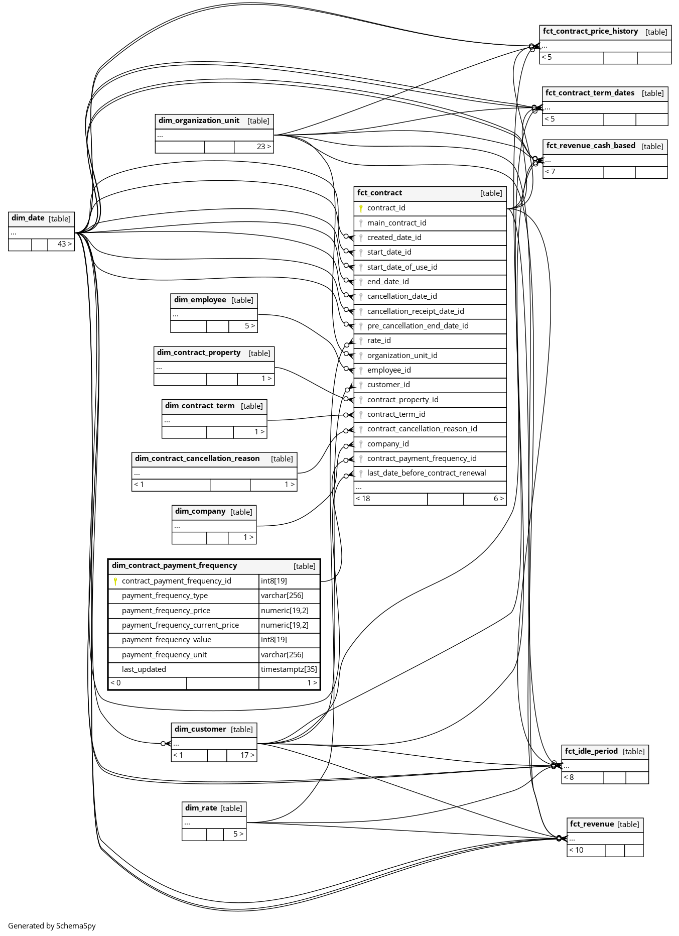
Columns
| Column | Type | Size | Nulls | Auto | Default | Children | Parents | Comments | |||
|---|---|---|---|---|---|---|---|---|---|---|---|
| contract_payment_frequency_id | int8 | 19 | null |
|
|
The primary key of this table. |
|||||
| payment_frequency_type | varchar | 256 | null |
|
|
Type of payment frequency. One of:
|
|||||
| payment_frequency_price | numeric | 19,2 | null |
|
|
How much has to be paid by the original contract settings, which does not take adjustments into account. |
|||||
| payment_frequency_current_price | numeric | 19,2 | null |
|
|
How much has to be paid taking adjustments into account for the current date. |
|||||
| payment_frequency_value | int8 | 19 | null |
|
|
The interval in |
|||||
| payment_frequency_unit | varchar | 256 | null |
|
|
The unit of the interval
|
|||||
| last_updated | timestamptz | 35 | √ | null |
|
|
System column. UTC Timestamp at which entry was calculated (lags behind source system). |

